Pengurusan Karbon untuk Masa Depan Lestari
Amir Hamzah Sharaai
Perubahan iklim merupakan salah satu cabaran terbesar yang dihadapi oleh dunia hari ini. Untuk menangani masalah ini, kita perlu memahami dan mengurus pelepasan karbon dengan lebih baik. Pengurusan karbon merujuk kepada usaha untuk mengukur, mengurangkan, dan mengimbangi pelepasan gas rumah hijau, terutamanya karbon dioksida. Ia melibatkan beberapa konsep penting yang perlu difahami untuk mencapai masa depan yang lebih lestari.
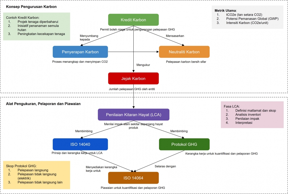
Konsep utama dalam pengurusan karbon termasuk kredit karbon, penyerapan karbon, neutraliti karbon, dan jejak karbon. Kredit karbon adalah sejenis "permit" yang membolehkan syarikat atau negara mengeluarkan sejumlah tertentu gas rumah hijau. Jika mereka mengeluarkan kurang daripada yang dibenarkan, mereka boleh menjual lebihan kredit kepada pihak lain. Penyerapan karbon pula merujuk kepada proses menangkap dan menyimpan karbon dioksida dari atmosfera, contohnya melalui penanaman pokok atau penggunaan teknologi khusus. Neutraliti karbon dicapai apabila jumlah karbon yang dilepaskan sama dengan jumlah yang diserap atau diimbangi. Banyak syarikat dan negara kini menetapkan matlamat untuk mencapai neutraliti karbon sebagai sebahagian daripada strategi kelestarian mereka. Jejak karbon pula mengukur jumlah keseluruhan pelepasan gas rumah hijau yang disebabkan oleh aktiviti individu, organisasi, atau produk.
Pengurusan karbon yang berkesan bukan sahaja dapat membantu mengurangkan kesan perubahan iklim, tetapi juga menawarkan beberapa faedah lain. Ia boleh membantu menjimatkan kos melalui pengurangan penggunaan tenaga dan sumber, memastikan pematuhan terhadap peraturan alam sekitar yang semakin ketat, meningkatkan reputasi syarikat, dan menarik pelanggan yang prihatin terhadap alam sekitar. Selain itu, pengurusan karbon juga mendorong inovasi dalam teknologi hijau dan amalan perniagaan lestari, yang penting untuk pembangunan ekonomi jangka panjang.
Untuk mengukur dan melaporkan pelepasan karbon, beberapa kaedah dan piawaian telah dibangunkan. Penilaian Kitaran Hayat (LCA) adalah kaedah yang menilai kesan alam sekitar produk sepanjang hayatnya, dari pengekstrakan bahan mentah hingga pelupusan. Protokol Gas Rumah Hijau (GHG Protocol) menyediakan rangka kerja standard untuk mengukur dan melaporkan pelepasan gas rumah hijau. Piawaian ISO seperti ISO 14064 dan ISO 14040 pula menyediakan garis panduan untuk pengukuran dan pelaporan pelepasan karbon. Penggunaan kaedah dan piawaian ini membantu memastikan konsistensi dan kebolehbandingan dalam pelaporan pelepasan karbon di seluruh dunia.
Walaupun pengurusan karbon penting, ia menghadapi beberapa cabaran. Salah satu cabaran utama adalah kesukaran dalam mengukur pelepasan tidak langsung, terutamanya dalam rantaian bekalan yang kompleks. Kos pelaksanaan sistem pengurusan karbon yang komprehensif juga boleh menjadi penghalang, terutamanya bagi syarikat kecil dan sederhana. Selain itu, terdapat keperluan untuk mengimbangi pengurangan pelepasan dengan pertumbuhan ekonomi, yang boleh menjadi cabaran bagi negara-negara membangun. Perbezaan dalam kaedah pengiraan dan pelaporan antara negara dan industri juga boleh menyukarkan perbandingan dan penyelarasan usaha global.
Untuk mencapai masa depan yang lebih lestari, beberapa langkah penting perlu diambil. Pertama, kita perlu meningkatkan kesedaran tentang kepentingan pengurusan karbon dalam kalangan masyarakat, perniagaan, dan pembuat dasar. Ini boleh dilakukan melalui pendidikan, kempen kesedaran awam, dan latihan professional. Kedua, pelaburan dalam teknologi dan inovasi untuk pengurangan dan penyerapan karbon perlu digalakkan. Ini termasuk pembangunan sumber tenaga boleh diperbaharui, teknologi penyimpanan karbon, dan penyelesaian berasaskan alam. Ketiga, kerjasama antara kerajaan, industri, dan masyarakat dalam usaha pengurangan pelepasan karbon perlu diperkukuhkan. Ini boleh dicapai melalui perkongsian awam-swasta, inisiatif antarabangsa, dan penglibatan masyarakat tempatan. Akhir sekali, pembangunan dasar dan insentif yang menggalakkan amalan pengurusan karbon yang baik adalah penting. Ini boleh termasuk mekanisme penetapan harga karbon, subsidi untuk teknologi bersih, dan peraturan yang menggalakkan pelaporan dan pengurangan pelepasan.
Dengan memahami dan melaksanakan pengurusan karbon yang berkesan, kita boleh mengambil langkah penting ke arah menangani perubahan iklim. Usaha ini bukan sahaja penting untuk melindungi alam sekitar, tetapi juga untuk menjamin masa depan yang lebih lestari dan makmur untuk generasi akan datang. Pengurusan karbon yang bijak memerlukan komitmen dari semua pihak - individu, perniagaan, dan kerajaan - tetapi manfaatnya kepada planet kita dan kesejahteraan manusia adalah tidak ternilai.

Rangka Kerja Pengurusan Karbon